22 March 2026

Disclaimers: I really tried to write this with AI, but the slop was too much. So this was written like a caveman; I hope you enjoy it!
I've been into self-hosting for a couple of years, mostly running Raspberry Pis 24/7 on my network. Why? As a 90s kid, I've hoarded a lot of music, videos, films, and photos that I prefer to host myself due to space (> 2 TB), privacy, and costs.
Along those lines, my self-hosting procedure looked like this over the years:
This was enough for a couple of years, and I lived through the transition Pi 2 -> Pi 3 -> Pi 4, until I reached a breaking point.
Although I like the case I chose for my last Raspberry Pi (the Nespi case), most of the time I ended up buying some kind of fan because the CPU gets really hot, and those fans broke once per semester and/or made a lot of noise. The Pi was the obvious choice because of the power vs. energy vs. price balance it offered. However, that balance was lost with the Pi 5.

As a self-hoster, I was quite aware of a trend in the community around the Intel N100, which finally delivered a capable and energy-efficient x86_64 processor. So, as time passed, it became the obvious choice since I didn't really use the GPIO pins on the Raspi; I'm far from a maker.
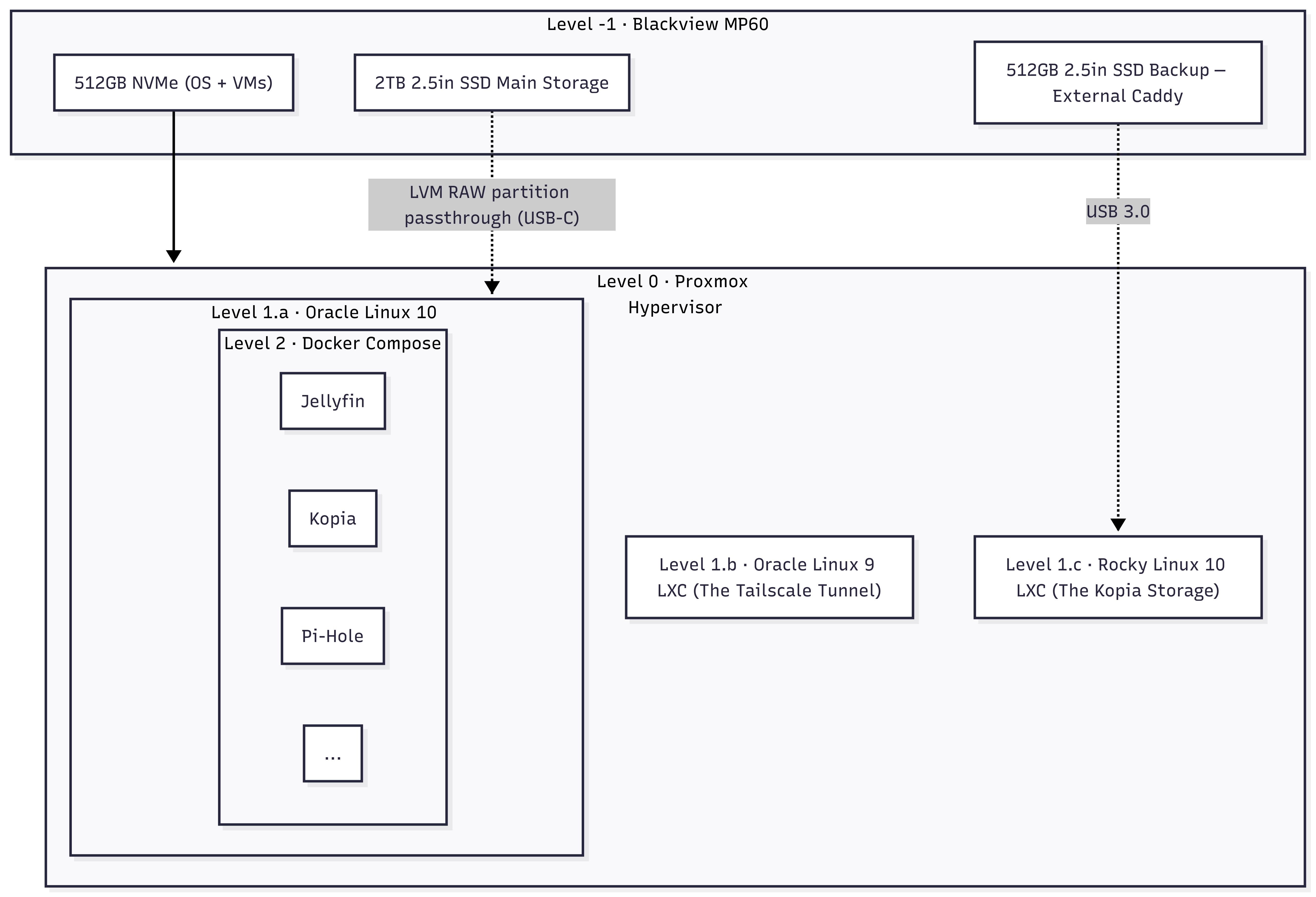
All in all, I took a brief detour from my family vacation and went to Paraguay, which has the biggest electronics market in LATAM, to get a cheap and lovely N150 machine capable of running my homelab, specifically a Blackview MP60.
This little machine included:
And I added:

In my day job I do tons of DevOps work, but I never tried to approach my homelab like IaC. However, it was time to get serious. I made some design choices and landed on the following abstraction layers:
To deploy this into the Docker House I also deployed a Github Actions self-hosted runner, which allowed me to create a deployment pipeline with the same tools I use daily, and evend assign the Compose creation to AI Agents (which contrary to writing this article, work really well).

In that line, once I bootstrapped a couple of stacks + a quite tailored GitHub Copilot skill ... I created the reset of deployment descriptors with GitHub Copilot sessions. This is the true power of IaC + AI

One of the things that took me a while to understand was the difference between LXC containers and OCI (Docker) containers. To be honest, until this experiment I wasn't very aware of the LXC ecosystem.
So, quoting myself
So, why Debian, Oracle and Rocky Linux? Let's find out.
In the past I've used other hypervisor platforms like OpenNebula, pure Xen, bare-bones KVM, and vSphere with various levels of success in production. However, Proxmox was on my radar because it popped up from time to time in the Linux blogs I follow. Actually I wanted to try it a long time ago, but my previous homelab lacked the raw power to run it.
With Debian as basis, Proxmox became a Reddit community favourite to create self-hosted home labs. Which, after running it for three months, I finally get it. SREs and domestic sysadmins love Proxmox because ...

Once I confirmed the Proxmox team advised running containers inside a VM, I decided to create a Docker server where I would deploy my services using plain old Docker Compose files. As in the the underlying layer, I wanted something easy to manage, rock-solid enough to forget, and familiar with my day-to-day cloud operations.
Hence the next step was to pick an Enterprise Linux.
What is an Enterprise Linux, BTW? Enterprise Linux is a generic name given to Linux distributions that derive in some way from Red Hat Enterprise Linux source code, with CentOS being the most famous. It was for a while the de facto downstream Linux distribution of Red Hat... until it was EOL'd by Red Hat.
Not long after that, various communities and companies stepped up to fill the niche left by CentOS, creating free (as in free coffee) Linux distros with optional support plans, to name a few:
Eventually, CIQ, Oracle, and SUSE created a joint effort called OpenELA aiming to provide accessible and buildable sources for the whole community.
Also, since all this exploded, Red Hat also offers a no-cost RHEL for developers subscription.
Do you see the problem? I had all these great options available to create my rock-solid server. Considering these distros are managed with the same tools and principles (package manager/config files/third-party compatibility), I was back at km 0 and had to decide.
This decision wasn't easy, so I had to add another criterion: who had the best logo?
And that's how I ended up choosing. The Enterprise Linux ecosystem is a battle-tested environment that just works, and works well.


Yes but not exactly money-wise.
Between the mini-pc, SSD disks, a UPS and a living-room friendly rack I invested almost $600 and my electricity bill increased arround $3 per month. Also, I added an old Android phone as a monitoring gimmick running Beszel in kiosk mode.
Let's say my raw yearly cost is about $ 650, which doesn't account for my hourly rate (you put a number, Java tech lead, working remotely, etc.). If I consider that, this whole project is a cash-burner vs. just buying subscriptions.
However, I truly own my data in this way, and most importantly, not everything needs to be a VC backed idea. Part of life is having hobbies that help you to grow, and my whole carrer is a product of this type of hobbies, so blame me for having fun.
